近日,国际顶级期刊《美国国家科学院院刊》(PNAS)上在线发表题为“The rising threats of global wildland-human interface revealed by a scale-adaptive approach”的研究论文。该研究首次在全球尺度上一致性定义了“自然-人类界面”(WHI),系统区分了“自然-农业界面”(WAI)与“自然-城市界面”(WUI),并绘制了2000–2020年WHI高精度动态地图,为全球“社会-生态”系统扰动风险评估、生物多样性保护及可持续土地利用决策提供了全新科学依据。澳门美高梅
博士后夏俊楠及其合作导师孔雪松教授为共同第一作者,澳门美高梅
焦利民教授和城市设计学院魏伟教授为共同通讯作者。
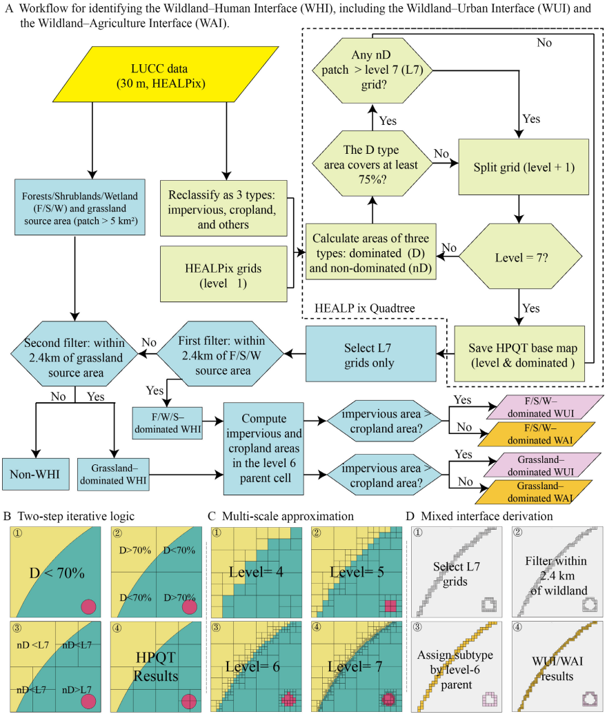
随着农业扩张与城市蔓延,人类活动与自然野地的接触日益频繁,形成自然与人类关键带。这一区域是野火、栖息地破碎化、生物多样性丧失等风险的高度集中区,但长期以来缺乏全球一致、可比较的界定方法,尤其是对不同界面类型及其动态演化的认知严重不足。针对这一知识空白,研究团队创新提出了尺度自适应HEALpix Quadtree(HPQT)算法(图1),实现了全球WHI(WAI与WUI)的一致性连续多尺度划分。该算法克服了传统固定网格方法的尺度偏差和投影扭曲问题,实现了全球可比、区域自适应的空间计算。

图1 自然-人类界面识别框架
研究发现,2000-2020年,全球WUI面积急剧增长59.76%,主要是城市蔓延驱动;而WAI虽整体数量略减但空间更替剧烈,反映了全球耕地快速扩张将农业活动向自然腹地推进。WAI贡献了超过97%的界面野火,且火辐射强度呈现“先增后减”空间模式,揭示了农业活动引致野火可能性及其距离衰减规律(图2)。研究期内,全球生物多样性保护区面积的5.03%被WHI 侵蚀,且对生物多样性完整性指数存在显著的滞后和累积负效应。这些发现凸显了建立全球WHI监测网络的紧迫必要性,以减轻对生态系统和人类安全日益上升的威胁。

图2 野火发生频次及火辐射功率与自然-人类界面关系
该研究获国家自然科学基金、中国博士后科学基金等项目支持。
论文链接:www.pnas.org/doi/10.1073/pnas.2604044123